- Machine environment - custom nodes, python packages, etc.
- Models folder - checkpoint, vae, etc.
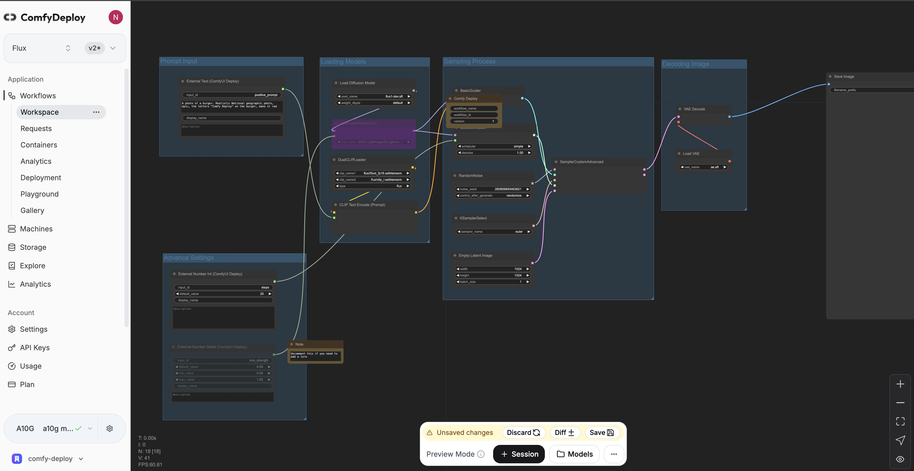
The machine that your workflow is attached to needs to be built to use and see ComfyUI.

Sessions
Sessions let you spin up a GPU in the cloud to run your workflow. You will be asked to select atimeout period. The maximum amount of time your session will last for.
If you want to add new models to your account. You can do so by going to the storage page.Once the model has finished downloading, you will need to restart your session to be able to use the model.
